


SAP CM 모듈의 UI는 SAP C4C와 동일하게 Fiori UX를 사용합니다.
- SAP C4C의 경우 CAS(Cloud Application Studio)라는 개발툴을 통해 프로그램 개발 및 UI개발을 진행합니다.
- SAP CM의 경우 SAP UI5(Open UI5)를 통해 UI개발을 진행합니다.
CM의 주요기능
| User interface | No middleware | Pricing | Billing | Integration with core supply chain modules |
User interface - 기존의 CRM는 WebUI를 사용하여 개발되었으며, CM모듈은 UI5를 통해 개발됩니다.
No middleware - CM은 미들웨어가 불필요합니다. 이는 SAP CRM과 SAP ERP간의 데이터 교환이 매우 빠르게 수행될수 있음을 의미합니다.
Pricing - CM의 가격은 ECC에서 제공되는 가격과 동일합니다.
Billing - 청구가 간단해지며 SD(판매 및 유통)빌링을 진행할 때 저장되는 것과 유사하게 진행됩니다.
Integration with core supply chain modules - 다른모듈과의 통합이 용이합니다.
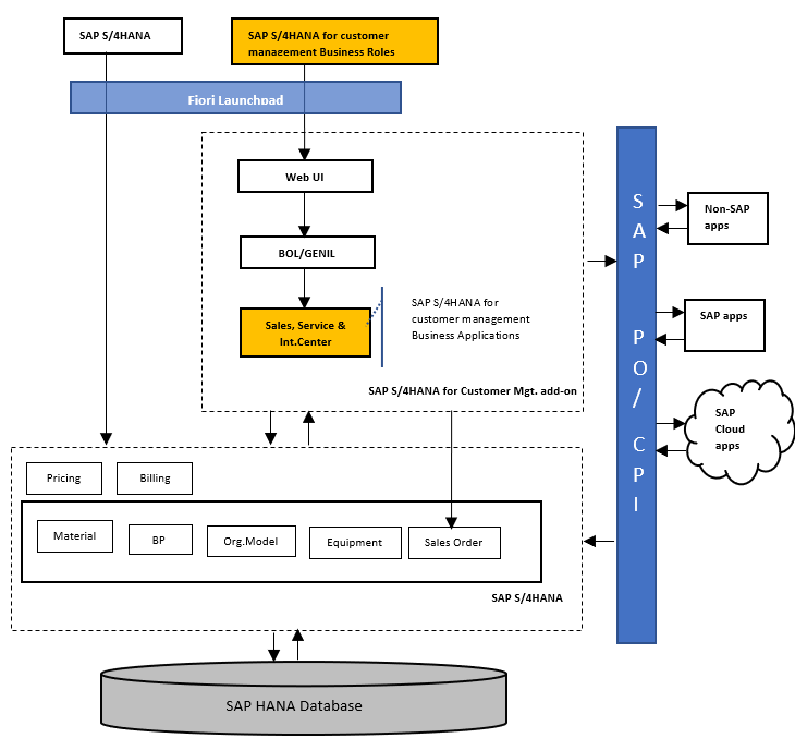
SAP S/4 HANA CM 모듈의 아키텍처(on-premise)

SAPPO(ProcessOrchestration)또는 CPI(CloudPlatformIntegration)를 미들웨어로 사용하여 다른 시스템을 통합하고, 전체 프로세스 흐름 및 SAP시스템과 외부 시스템을 통합하는 데 필요한 인터페이스 및 데이터 유형에 이르기까지 비즈니스 프로세스를 모델링 및 설계하는 툴 인프라를 제공할 수 있습니다.

기존의 Bo는 SAPCRM 미들웨어를 통해 SAP CRM과 SAP ECC간의 통신이 이루어졌습니다. 그리고 이제 S/4 HANA와 SAP CM은 동일한 마스터 데이터를 사용하여 미들웨어가 더이상 필요하지 않습니다.
SAP has introduced a new data modeling infrastructure known as CDS (Core Data Services) in SAP HANA which has significantly reduced the need for database join operations and the CRMD_ORDER_INDEX table.
SAP S/4 HANA Fiori 사용자 테마 설정




UI Framework & Extensibility
SAP S/4 HANA CM의 웹 UI는 3계층 아키텍처 프레임워크를 기반합니다. 비즈니스 개체의 확장은 FioriLaunchpad의 'Custom Fields and Logic Fiori app’를 통해 가능합니다.



기본 앱 타일과 사용자 및 SAP 타일이 존재하며, Fiori App을 개발하여 User Menu 형태로 추가하는 것으로 추측

SAP타일은 연결된 GUI의 각 항목을 타일로 변환하는 형태
SAP Fiori Launchpad

SAP Fiori Launchpad는 멀티 플랫폼과 디바이스를 지원하는 SAP 비즈니스 애플리케이션들을 위한 웹 기반 엔트리 포인트를 의미합니다.
사용자가 부여 받은 역할(role)에 연결되어 있는 앱 카탈로그가 제공되며 앱 카탈로그에는 사용 가능한 Fiori 앱들이 등록되어 있습니다.
사용자는 제공 받은 앱 카탈로그에서 선택적으로 SAP Fiori Launchpad 홈페이지에 앱을 추가할 수 있습니다.
또한 타일에는 SAPUI5 기반의 Fiori 앱 뿐만 아니라 ABAP T-code, Web Dynpro ABAP/JAVA, Portal page, URL 등을 연결할 수 있습니다.
[SAP ERP] SAP Fiori Launchpad
[SAP ERP] SAP Fiori Launchpad 안녕하세요, Gary 입니다. SAP Fiori Launchpad는 멀티 ...
blog.naver.com
https://www.youtube.com/watch?v=5yGcKaAFphY
SAP S/4 HANA 시나리오

기본동작은 상위 Tab 클릭시 하단의 컴포넌트가 클릭한 Tab으로 이동하는 형태

팝업 등의 컴포넌트는 새로운 웹페이지가 오픈하는 형태

기본동작은 Account와 동일한 형태

상위 검색조건을 통해 검색을 진행(GO), 데이터를 조회한 후 하위 세부 조회 가능


해당영업주문을 클릭하면 GUI의 VA03 트랜잭션 화면과 동일한 구조의 컴포넌트가 오픈, GUI와 피오리의 I/F는 실시간
SAP S/4 HANA CM 시나리오




상태 : 미결,처리중,획득,손실,영업사원이 수락, 영업사원이 거부

상태 : 미결, 처리중, 획득, 손실, 고객이 중지함, 우리가 중지함, 이동됨

상태가 별도 Tab으로 지정되어 있음.

해당 영업기회에 대한 평가.

기존 SAP CRM에서 SAP S/4 HANA CM으로 마이그레이션하는 방식
SAP Press E-Bites “Introducing CRM in SAP S/4HANA”. 참조
https://www.sap-press.com/introducing-crm-in-sap-s4hana_4811/
Introducing CRM in SAP S/4HANA
Meet the new SAP S/4HANA architecture and business models for customer management! See how leads and opportunity management help you generate and manage sales.
www.sap-press.com
https://www.linkedin.com/pulse/saps-news4customer-management-cm-why-better-ashok-mohanty
SAP’s new S4 Customer Management (CM) – Why is it better?
Few months back I started working on a project with SAP and IBM Latin America implementing S4 Customer Management solution. This project is first of its kind, being one of the complex S4 HANA Customer Management implementation on HANA cloud.
www.linkedin.com
https://blogs.sap.com/2019/02/10/sap-s4hana-for-customer-management/
SAP S/4HANA for customer management | SAP Blogs
48 Likes 28,161 Views 44 Comments
blogs.sap.com
https://www.amctechnology.com/solutions/sap-cloud-for-customer-integration/
SAP Hybris Cloud for Customer (C4C) | AMC Technology
DaVinci solution for SAP Hybris Cloud for Customer provides standard CTI features. Learn nore about your telephony integration with SAP C4C today.
www.amctechnology.com
https://www.sap-press.com/introducing-crm-in-sap-s4hana_4811/
Introducing CRM in SAP S/4HANA
Meet the new SAP S/4HANA architecture and business models for customer management! See how leads and opportunity management help you generate and manage sales.
www.sap-press.com
'IT > SAP S4 HANA' 카테고리의 다른 글
| [SAP] CDS - Core Data Services & OData (0) | 2020.08.12 |
|---|---|
| [SAP] CTS - Change and Transport System & Package (0) | 2020.08.11 |
| [SAP] ABAP - CALL SCREEN (0) | 2020.04.21 |
| [SAP] ABAP - 기본적인 구문 ( SELECTION SCREEN & EVENT 관련 ) (0) | 2020.04.21 |
| [SAP] ABAP - 기본적인 구문 ( REPORT & SCREEN 관련 ) (0) | 2020.04.21 |
댓글