728x90

eXERD: http://ko.exerd.com/
eXERD
편리한 사용법 매우 직관적인 위지윅 모델링 도구로 쉽고, 빠르고, 동적인 인터페이스를 제공합니다 합리적가격 이클립스통합
ko.exerd.com
eXERD URL 확인


eXERD에 접속하여 URL을 확인합니다.
URL : [ http://exerd.com/update/3.x ]
이클립스 플러그인 추가





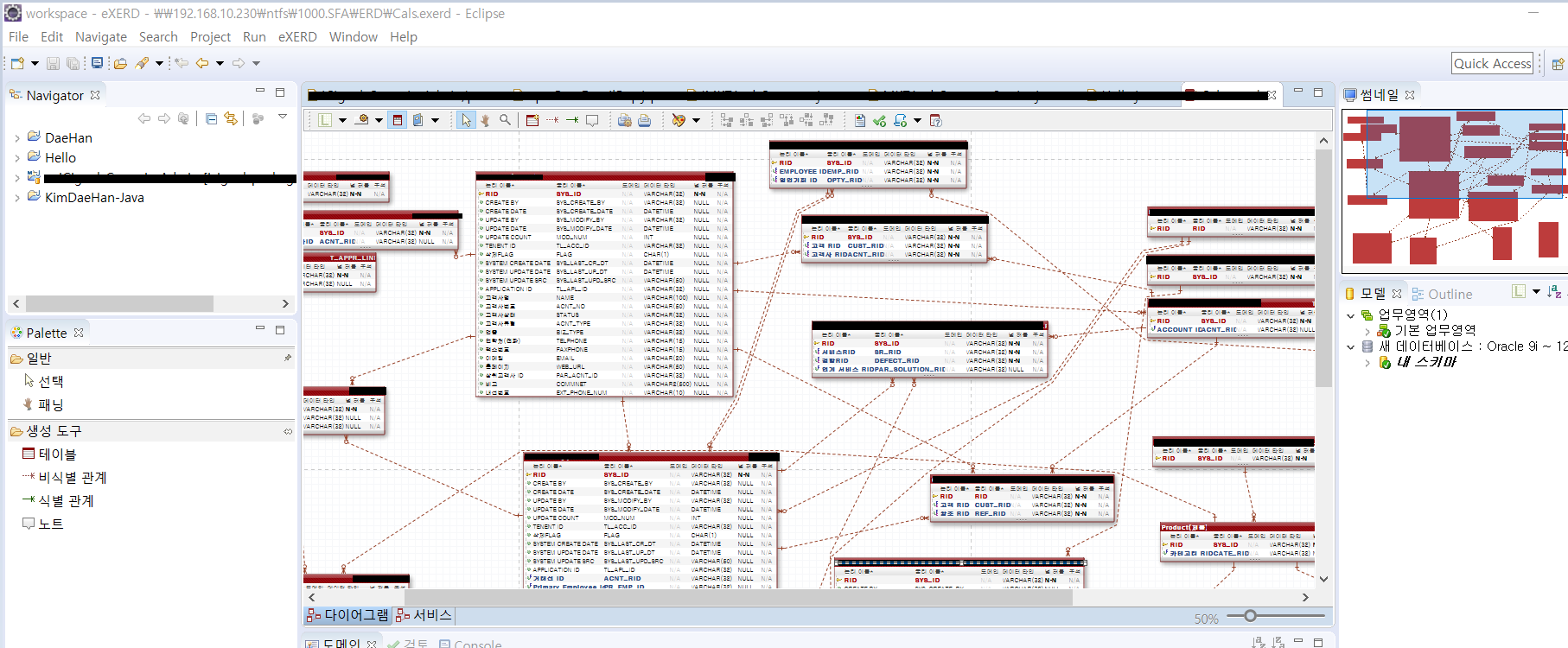
설치가 완료되면 위와 같이 데이터베이스 모델링을 설계할 수 있습니다.
&
-
eXERD : 이클립스 기반의 데이터 베이스 모델링 도구
데이터베이스 모델링 : http://www.dbguide.net/db.db?boardUid=148404&boardConfigUid=9&boardIdx=132
데이터 전문가 지식포털 DBGuide.net
엔터티 속성 관계 식별자 데이터 모델의 이해 1. 모델링의 이해 가. 모델링의 정의 인류의 가장 보편적인 특징이면서 욕구 중의 하나는 의사소통을 하면서 항상 그에 대한 기록을 남기는 것이다. 어떤 현상에 대해 기록하고 남겨 자신 스스로 또는 다른 사람에게 적절한 의미를 주기 위해 고대부터 기록의 문화는 발전해 왔다고 할 수 있다. 모델이라고 하는 것은 모형(模型), 축소형(縮小型)의 의미로서 사람이 살아가면서 나타날 수 있는 다양한 현상에 대해서 일정한
www.dbguide.net
728x90
'IT > SW Tool & Eclipse' 카테고리의 다른 글
| [Eclipse] GitHub에서 소스 가져오는 방법 (0) | 2020.11.25 |
|---|---|
| [Eclipse Plugin] Maven 설치 방법 (0) | 2020.11.25 |
| [DATA MODELING] E-R다이어그램 툴 설치하기( ConceptDraw ) 1 (0) | 2020.11.25 |
| [DATA MODELING] E-R다이어그램 툴 설치하기( ConceptDraw ) 2 (0) | 2020.11.25 |
| [통계 SW] R Language, R Studio 설치하기 (0) | 2020.11.25 |
댓글